入门指南(功能概览)

使用具有后台管理员权限的账号登录 BuildingAI 后,点击左下方「工作台」即可进入后台管理面板。

如果没有看到「工作台」按钮,请向站点管理者确认当前登录账号是否具有管理员权限。

数据看板

数据看板

用于查看站点数据,如用户统计、订单统计、对话统计、token消耗等

数据看板

模型管理

用于管理和创建大模型,BuildingAI已预置部分主流AI大模型厂商及其AI模型,站长只需要输入对应大模型的密钥即可启用。用户可在前台的AI功能中选择并使用已开启的大模型。

前台预览

数据看板

后台预览

数据看板

内置模型

在启用供应商模型之前,要先前往「密钥管理」-「密钥列表」添加密钥,具体请查看密钥管理功能

添加密钥完成之后,点击对应的模型供应商,进入编辑

数据看板 数据看板

API配置完成后,开启状态即可使用

数据看板

是LLM类型的模型会在对话中显示,TEXT EMBEDDING类型的,在知识库选择向量模型时显示

数据看板

自定义模型

在自定义供应商之前,要先完成2个步骤

1、创建密钥模板;

2、填写密钥。

具体请查看密钥管理的功能讲解 点击「自定义供应商」,按照提示填写信息点击保存即可

数据看板 数据看板

创建好供应商后,点击进入管理页面添加模型,填写完信息点击保存即可添加成功

数据看板

模型计费

点击某一个供应商,进入模型管理,点开要设置模型旁边的编辑图标,进去设置计费即可

指定某个会员等级可以使用该模型进行对话,不设置即表示全部用户都可使用

提示:超级管理员可以使用全部模型,不受会员等级限制

数据看板

如:某些模型指定会员可用的话,普通用户是无法使用这些模型进行对话,需要前往开通会员才能使用该模型

数据看板

智能体

用于管理和创建智能体,通过设置智能体的提示词、大模型等参数后,可发布到前台「智能体广场」供所有用户在线使用。

  • 智能体对话预览
数据看板
  • 后台预览
数据看板

创建智能体

进入工作台,找到智能体,点击创建智能体,或从模板库中添加,也可以直接导入DSL

数据看板

点击「创建智能体」,填写好智能体名称和描述,点击创建即进入智能体编排中

数据看板

智能体模型

创建智能体时,需要设置一个对话模型,才能正常对话。

如果站长设置的模型为会员模型,那么用户在前台智能体广场和该智能体对话时,也要开通相应的会员等级后才能进行对话。

数据看板

智能体编排

功能配置 角色设定:定义智能体的身份、性格、专业领域和行为准则

表单变量:变量将以表单形式让用户在对话前填写;用户填写的表单内容将自动替换角色设定中的变量。

数据看板

关联知识库:关联知识库后,智能体将根据这些知识库的内容回答用户问题。

MCP 工具:支持在智能体中添加MCP工具

对话上下文:在智能体回复时,显示对话上下文

引用来源:当回答引用了文档后,可查看回答对应的文档来源

问答标注:支持管理员和用户标注问题和答案

公开智能体:公开后的智能体将会在前台智能体广场列表中可见

界面配置

开场白:打开聊天窗口主动发送

开场问题:预设好几个问题,用户无需手动输入,点击可快捷发送

数据看板

自动追问:在智能体回复后,自动根据对话内容提供给用户3条问题建议 快捷指令:展示在对话框上方的指令按钮,用户可快速发起预设对话或指令

数据看板

对话头像:自定义智能体的对话头像

数据看板

计费配置 智能体单独设置计费,用户在前台智能体广场和智能体对话所消耗的计费

智能体发布

  • 发布为链接

  • 嵌入代码

  • API调用

数据看板

智能体广场

站长在后台创建智能体时,可以选择公开智能体,公开后的智能体会在前台的智能体广场显示

数据看板 数据看板

广告设置

支持在后台自定义装修智能体广场的广告图、跳转链接

数据看板 数据看板

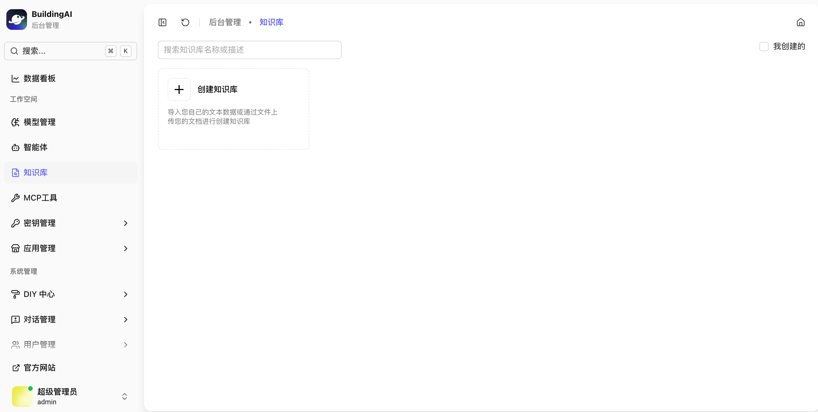
知识库

用于管理和创建知识库,可以导入不同格式的文件资料,使用AI进行自动清洗和向量化处理后,结合智能体使用,从而增强AI对于回答的精准度。使用场景包括企业智能客服、产品知识问答、企业文档查询等等,支持对知识库进行多角色权限控制,有效进行数据隔离。

创建知识库

进入工作台,找到知识库菜单,点击「创建知识库」

数据看板

输入知识库名称、描述、选择Embedding(向量)模型、然后上传文件即可。

数据看板

如何设置Embedding(向量)模型?

要开启模型类型为Embedding模型的,才可以在知识库的Embedding模型中选择

数据看板 数据看板

知识库权限

个人创建的知识库,可以邀请其他成员(有后台管理员身份的用户)一起协作管理;有权限的成员才能看到你创建的知识库:

  • 管理者:拥有全部权限,管理整个知识库的全部数据和信息

  • 编辑者:只能操作文档功能,增删改查自己的文档数据,不能修改他人的

  • 查看者:只能查看知识库所有数据,不能编辑

数据看板

MCP工具

用于管理和创建 MCP 服务,支持手动创建和使用 JSON 导入,支持 SSE 类型的链接模式。MCP 服务会显示在前台「对话」功能的「工具」中,用户可选择合适的 MCP 工具来增强AI回答效果,例如使用"联网搜索"MCP工具,AI回答会自动联网获取最新数据来回复用户,有效增强回答的实时性。

前台创建MCP

在前台个人中心找到「MCP设置」,点击快速创建 或 JSON导入其中一种方式,按照提示填写好信息即可

数据看板

后台创建MCP

后台创建的MCP属于系统MCP,创建好的MCP直接显示在前台给用户使用

数据看板 数据看板

MCP快捷菜单设置

此功能在后台创建MCP时才会有,只能设置一个MCP为快捷菜单。如果开启的话,该MCP将会在前台AI对话框中显示

数据看板

密钥管理

密钥模板

添加密钥之前,首先要有对应的模板才可以添加

系统模板:系统会内置好一些常见的模板

  • 自定义模板:如果没有符合自己的模板,可以自定义添加
数据看板
  • 不同的供应商需要填写的字段不同,具体看api 平台有哪些字段
数据看板

添加密钥

模板字段的设置会和填写的密钥的字段相对应,新增密钥时,填写密钥名称,选择创建好的密钥模板,直接填写密钥即可添加完成。

数据看板

应用管理

平台密钥

如何获取平台密钥?

进入BuildingAI官网:https://buildingai.cc/,登录后进入「我的必定」页面,点击创建智能体平台,创建完成后会有一个平台密钥,点击复制,填写到部署好的BuildingAI系统中的工作台,找到「平台密钥」填写上即可。

数据看板 数据看板

我的应用

通过平台密钥,可以获取到当前绑定的必定平台目前关联了哪些应用插件,可以进行安装、卸载、停用和启用。

数据看板

点击「应用管理」进去管理该应用的一些功能菜单

数据看板

除了使用在应用市场购买的应用插件之外,还可以添加本地开发应用

数据看板

对话管理

对话记录

用户在使用「AI对话」功能后,将会产生对应的对话记录,管理员可以查看每条对话记录的内容和token消耗等信息

数据看板

对话配置

用于配置「AI对话」功能的前台界面,包括标题、示例问题等等均可自定义配置。

数据看板 数据看板

用户管理

用户列表

用于管理在站点注册的用户,可为其分配角色权限,如设置为管理员,让该用户可以访问后台(用于团队成员管理站点,请谨慎对普通用户开放管理权限)。

数据看板
  • 支持后台手动创建新用户并绑定手机号或邮箱

  • 支持调整用户积分余额

  • 支持重置用户密码

  • 支持停用用户(被停用的用户不能登录)

数据看板 数据看板

充值管理

用于设置充值套餐,开启后可在前台显示,用户可选择套餐并充值获取积分,积分可用于AI功能的消耗。例如「AI对话」设定为每1000Tokens消耗10积分,则用户需要先支付充值获取积分,才能使用该功能。充值套餐由站长自定义价格和积分值。

数据看板

前台效果

数据看板

订阅会员

数据看板

订阅计划

会员等级说明

  • 启用会员功能,用户在前台才能访问该功能

  • 同一时间购买相同等级的会员,只能拥有一个生效中的订阅,订阅时间会叠加

  • 同一时间购买不同等级的会员,等级高的的订阅将覆盖原有订阅的剩余有效期和权益。 默认显示等级最高的会员

数据看板

点击「新增计划」按钮,设置计划名称(如:按月购买、按季度购买、按年购买),选择订阅时长,设置不同会员等级的计费

平台提供灵活的订阅周期供您选择:

  • 月度(30天有效期)
  • 季度(90天有效期)
  • 年度(365天有效期)
  • 永久(永久有效期)
  • 自定义时长(自定义天数有效期)
数据看板

会员等级

自定义会员等级(如:基础会员、标准会员、高级会员),点击新增等级按钮,根据提示设置完成即可。

  • 等级级别的数值越大,等级就越高

  • 如果该会员等级已被用户购买过,则不允许删除该等级(可以设置状态为不显示),对已购买的用户不会有影响

数据看板

订单管理

可以查看用户的充值的订单记录,包括充值数量、实付金额、支付状态、订单数量、累计金额等数据。

后台预留了退款的口子,防止用户执意要退款的情况下,站长可在后台操作退款

数据看板

DIY 中心

微页面

支持创建多个微页面,通过可视化地拖拽各种的组件,站长能够自定义创建非常丰富的页面,例如企业官网、产品图册、博客等页面,扩展性非常强。

数据看板 数据看板

页面布局

预设了5种不同形式的站点布局风格,可在右侧实时预览效果。支持新增菜单、调整菜单顺序,每个菜单可以跳转到系统页面、插件页面、微页面以及自定义链接(如定向到智能体页面),十分灵活,帮助站长快速装修前台页面。

数据看板 数据看板

应用中心装修

应用中心是把所有的AI应用都汇集在一个页面里面,方便用户查找并使用

数据看板

应用中心的数据来源于「我的应用」已安装的应用,只要是已安装好的应用,都会显示在后台的应用中心页面里面

只有已启用的状态才会显示在前台,禁用的应用不会显示

进入后台,找到DIY中心-应用中心,点击设置装修位,可以设置前台对应的广告图。

站长可以对这些应用进行装修/编辑在C端所展示的内容(对外显示名称、描述、图标封面等)

数据看板

渠道管理

公众号配置

用于配置站点微信扫码登录的功能,需要先注册微信公众号,并获取开发者AppID和密钥,按要求填入对应域名授权即可使用。

数据看板 数据看板

财务管理

财务中心

用于查看和统计整个站点的运营数据,例如累计收入金额、订单数量、用户总人数等等。

数据看板

余额明细

用于查看每个用户的积分消耗情况。

数据看板

权限管理

角色管理

支持新增角色,每个角色可以单独配置不同的功能访问权限,用于给不同用户配置角色,实现权限控制。例如站长属于超级管理员,可使用全部功能。

数据看板

菜单管理

用于配置站点后台菜单,可以新增、编辑或删除菜单。

数据看板

权限管理

可以查看系统的各个菜单路径

数据看板

系统设置

用于配置站点名称、图标、备案信息、支付配置等信息。

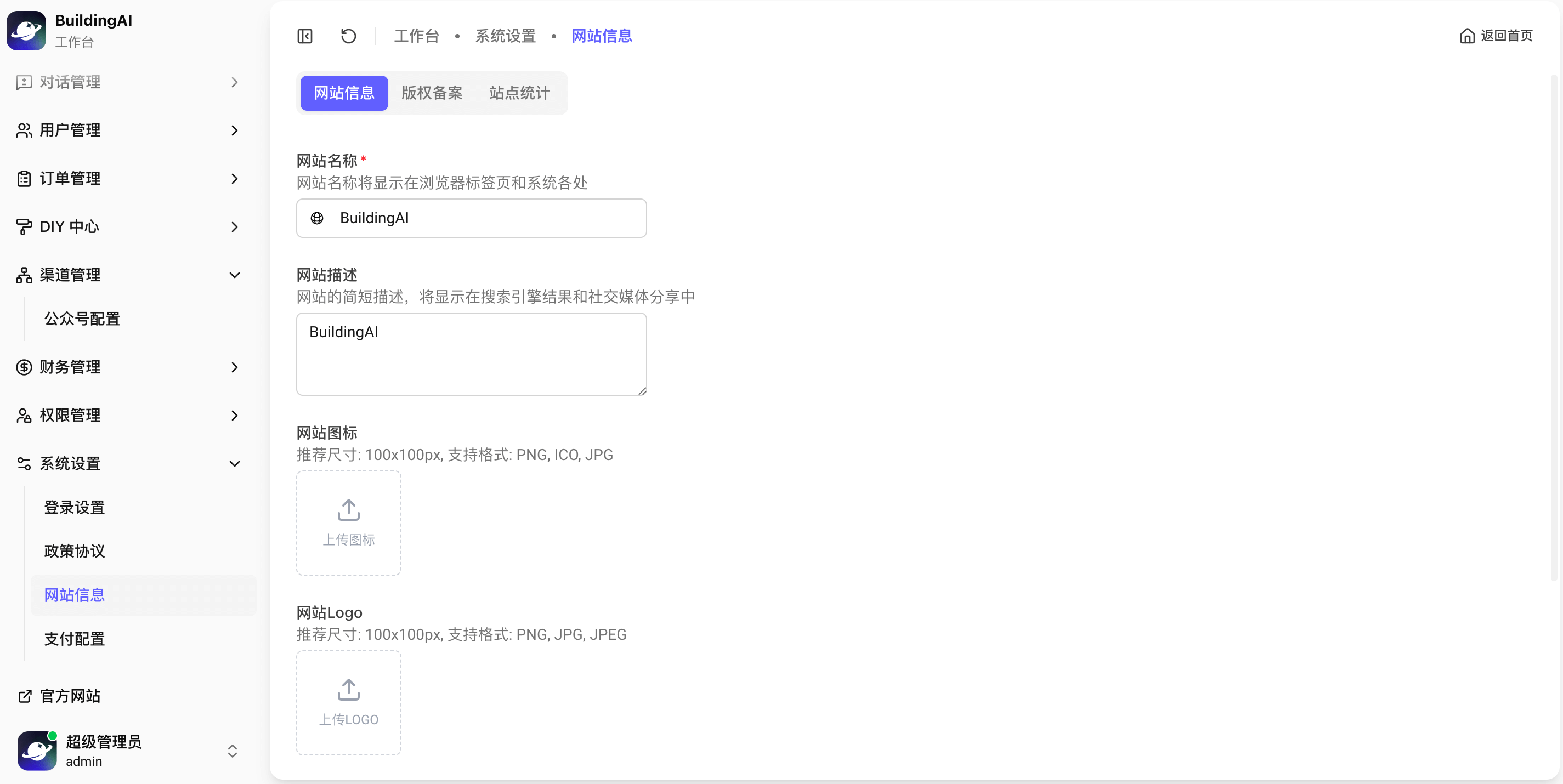
网站信息

  • 自定义配置站点名称、图标等信息
数据看板
  • 设置网站底部备案号信息
数据看板 数据看板

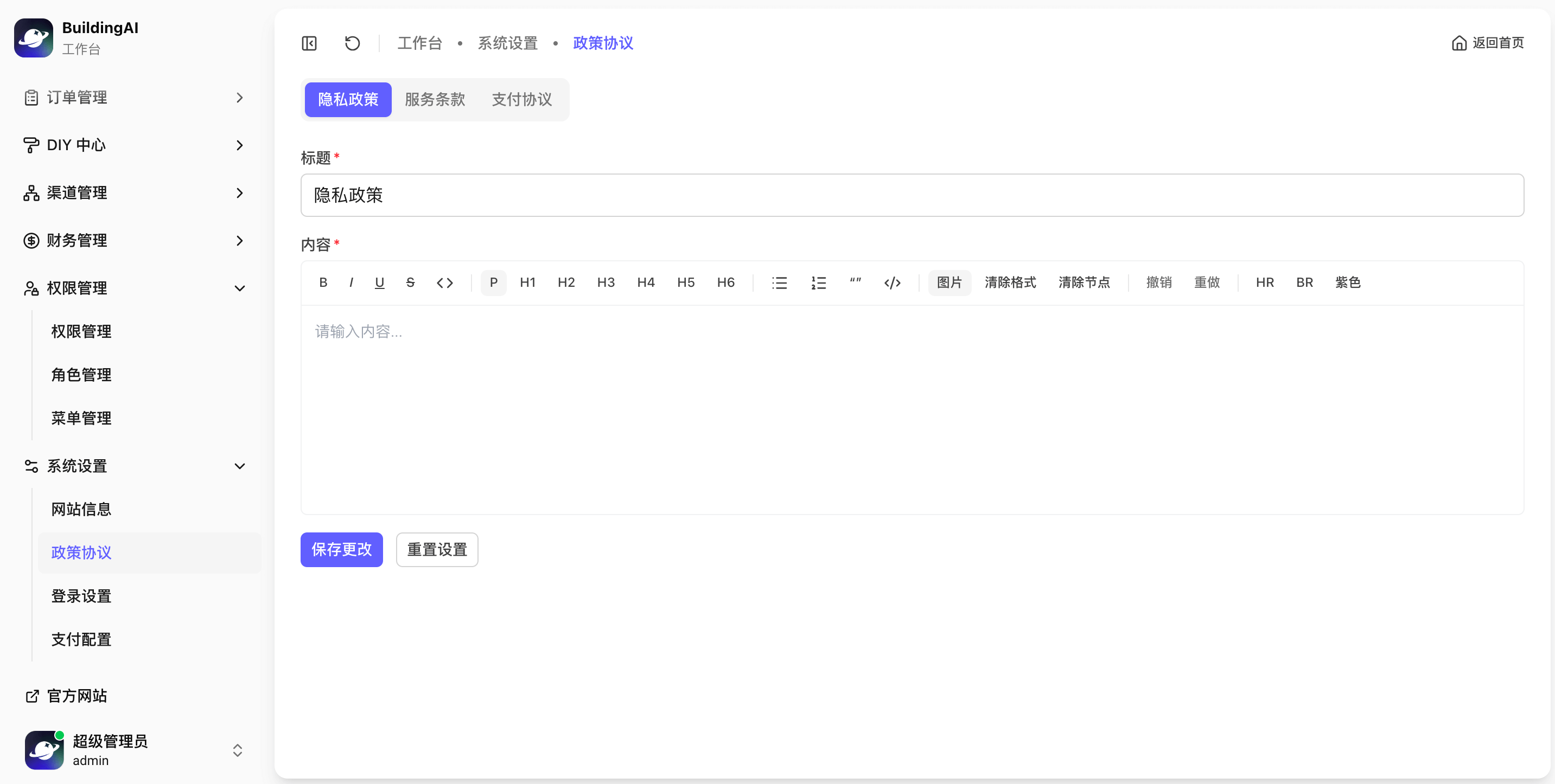
政策协议

自定义政策协议内容

数据看板

前台效果

数据看板

登录设置

注册方式:必须选择其中一种注册方式,开启哪些注册方式,新用户注册的时候就能用哪些方式来注册

登录方式:开启哪些登录方式,在用户登录的时候就能用哪些方式进行登录

默认登录方式:点击登录页时默认使用的登录方式 多处登录:开启的话,支持多个设备同时在线登录

是否开启协议:开启的话,在登录/注册页面,显示服务协议和隐私政策

数据看板

支付配置

如果要使用充值功能的话,这里的微信支付是必须要配置的,不配置的话用户将无法进行支付

数据看板

这个APPID要和填写的支付证书是同一个公众号才可以

数据看板
入门指南(功能概览) | BuildingAI